共享
共赢
共创
联系人:胡经理
微信\手机号:15600283708
电子邮箱:adeba1@163.com
首先,让我们来看下面这个简单的钻孔夹具板的示例程序:

以下程序是在 CIMCO Edit 中使用 NC Assistant 宏和常规窗口编辑功能创建的。它通过在编辑器的“反向绘图”选项卡下测试刀具路径和实体动画图形而得到改进。
我们的目标是使用 Solid Animation 创建并测试如下所示的程序:
下方展示的是海德汉对话式编程程序,该程序用于钻孔并加工钻孔夹具板的轮廓。程序中的每一行代码都附有注释,解释其含义。任何没有注释的代码行,都会在前面的类似代码块中进行说明。
行号必须连续,并且 BEGIN PGM 和 END PGM 必须具有相同的程序号或名称以及相同的单位(MM 或 INCH)。
好的,让我们来看一些海登海因对话式程序的代码:
| 线 | 代码 | 评论 |
| 0 | 开始程序 1234 毫米 | 程序开始,1234 是程序编号,但也可能是文本。 |
| 1 | 机钻夹具板 | 行首的分号“;”表示注释 |
| 2 | 程序员乔·史密斯 | 评论 |
| 3 | 2021年10月5日 15:08:09 | 评论 |
| 4 | ;--------------- | 评论 |
| 5 | 中心钻孔 11 个孔 | 操作说明 |
| 6 | L Z0 RF MAX M91 | Z 轴上升到顶部安全位置,M91 调用机器坐标编程。 |
| 7 | 中心钻孔 | Cimco 在创建工具列表时使用的工具注释 |
| 8 | 工具调用 2 Z S800 | 调用工具激活工具及其偏移量并设置主轴转速。 |
| 9 | L X0.0 Y0.0 RF MAX M03 | 将直线移动到最大快移位置,使用 M03 启动主轴正转 |
| 10 | L Z50.0 RF MAX M | Z 轴位置 |
| 11 | CYCL DEF 200 钻井 ~ | 钻孔循环 200 |
| Q200=2.0;设置间隙~ | 钻孔循环 200 | |
| Q201=-2.0;深度~ | ||
| Q206=35.0;下压进给速率~ | 钻孔循环 200 | |
| Q202=-2.0;下沉深度~ | 钻孔循环 200 | |
| Q210=0.0;顶部停留时间~ | 钻孔循环 200 | |
| Q203=0.5;表面坐标~ | 钻孔循环 200 | |
| Q204=10.0;第二次设置间隙~ | 钻孔循环 200 | |
| Q211=0.5;底部停留时间~ | 钻孔循环 200 | |
| Q395=0;深度参考 | 钻孔循环 200 | |
| 12 | LBL 1 | 设置标签 1 |
| 13 | L X20.0 Y20.0 R F75 M99 | 移动到孔 1,M99 将执行钻孔循环。 |
| 14 | L X40.0 Y20.0 RF M99 | 移至 2 号洞,等等。 |
| 15 | L X60.0 Y20.0 RF M99 | |
| 16 | L X80.0 Y20.0 RF M99 | |
| 17 | L X100.0 Y20.0 RF M99 | |
| 18 | L X120.0 Y20.0 RF M99 | |
| 19 | L X140.0 Y20.0 RF M99 | |
| 20 | L X80.0 Y65.0 RF M99 | |
| 21 | L X60.0 Y65.0 RF M99 | |
| 22 | L X40.0 Y65.0 RF M99 | |
| 23 | L X20.0 Y65.0 RF M99 | 移至第11洞,等等。 |
| 24 | LBL 0 | 设置标签结束 |
| 25 | L Z50 FMAX M05 | 将Z轴向上移动,远离零件。 |
| 26 | L Z0 RF MAX M91 | Z 轴上升到顶部安全位置,M91 调用机器坐标编程。 |
| 27 | M01 | 当数控系统上的开关设置好时,选项停止。 |
| 28 | ;---------------- | 操作之间的注释分隔符(可选)。 |
| 29 | 钻11个直径8毫米的孔 | 用于钻孔的头部注释,类似于中心钻孔。 |
| 30 | L Z0 RF MAX M91 | |
| 31 | 8毫米硬质合金钻头 | |
| 32 | 工具调用 12 Z S4000 | |
| 33 | L X0.0 Y0.0 RF MAX M03 | |
| 34 | L Z50.0 RF MAX M | |
| 35 | CYCL DEF 200 钻井 ~ | |
| Q200=2.0;设置间隙~ | ||
| Q201=-20.0;深度~ | ||
| Q206=200.0;下压进给速率~ | ||
| Q202=-5.0;下潜深度~ | ||
| Q210=0.0;顶部停留时间~ | ||
| Q203=0.5;表面坐标~ | ||
| Q204=10.0;第二次设置间隙~ | ||
| Q211=0.0;底部停留时间~ | ||
| Q395=0;深度参考 | ||
| 36 | 呼叫 LBL1 | 调用标签 1 从中心钻孔段检索坐标。 |
| 37 | L Z50 FMAX M05 | |
| 38 | L Z0 RF MAX M91 | |
| 39 | M01 | |
| 40 | ;--------------- | - |
| 41 | 铣削轮廓 | |
| 42 | L Z0 RF MAX M91 | |
| 43 | 20毫米硬质合金立铣刀 | |
| 44 | 工具调用 5 Z S1800 | |
| 45 | L X-25.0 Y42.5 RF MAX M03 | |
| 46 | L Z50.0 RF MAX M | |
| 47 | L Z-18 F1500 | |
| 48 | L X0 RL F200 | 开始移动到轮廓 RL 将激活半径补偿。 |
| 49 | L Y65 | |
| 50 | CC X20.0 Y65.0 | 绝对弧形中心。 |
| 51 | C X20.0 Y85.0 DR-R | X、Y 的终点位置。DR- 表示顺时针方向。 |
| 52 | L X90 | |
| 53 | CC X90.0 Y65.0 | |
| 54 | C X110.0 Y65.0 DR-R | |
| 55 | LY55 | |
| 56 | CC X120.0 Y55.0 | |
| 57 | C X120.0 Y45.0 DR+ R | |
| 58 | L X140 | |
| 59 | CC X140.0 Y35.0 | |
| 60 | C X150.0 Y35.0 DR-R | |
| 61 | L Y10 | |
| 62 | CC X140.0 Y10.0 | |
| 63 | C X140.0 Y0.0 DR- R | |
| 64 | L X20 | |
| 65 | CC X20.0 Y20.0 | |
| 66 | C X0.0 Y20.0 DR-R | |
| 67 | L Y42.5 | |
| 68 | L X-25 R0 | R0 禁用半径补偿。 |
| 69 | L Z50 FMAX | |
| 70 | L Z0 RF MAX M91 | Z 轴上升到顶部安全位置,M91 调用机器坐标编程。 |
| 71 | M09 | 停止冷却液 |
| 72 | M05 | 停止主轴 |
| 73 | L Z0 RF MAX M91 | |
| 74 | M30 | 程序 M 代码结束 |
| 75 | END PGM 1234 毫米 | 节目结束,1234 是节目编号,但可能是文本,必须与开始相同。 |
现在我们已经查看了程序代码,接下来我们将探讨如何在 CIMCO Edit 中创建它。编写程序时,您可能需要打印钻孔夹具板以供参考。

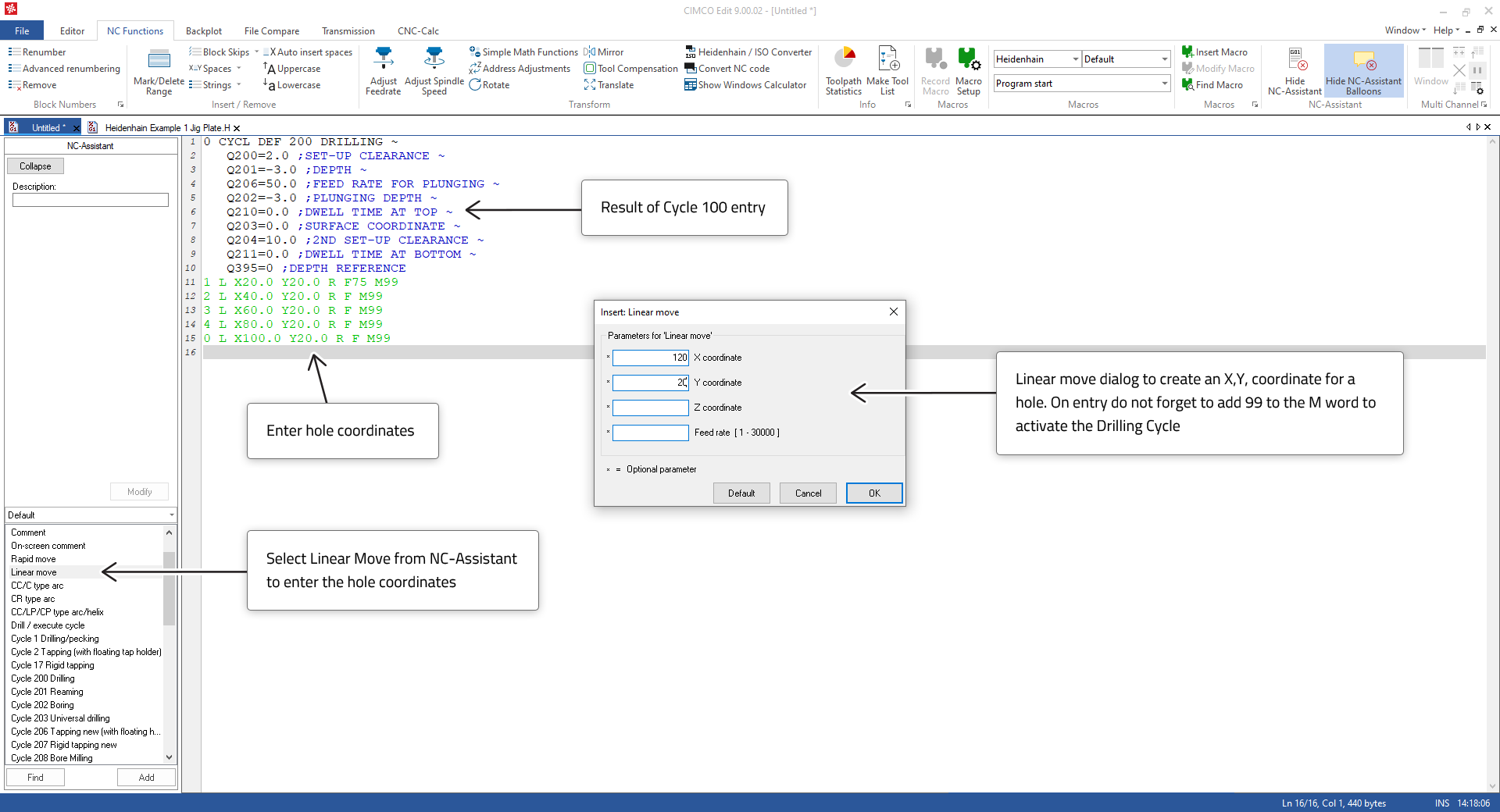
我们先用钻孔循环在孔中心钻孔。我们将使用循环 200,因为它比钻孔循环 1 具有更多功能。


输入完孔坐标后,使用 Backplot 进行测试。

如果它看起来不像上面的图片,那就调试条目,直到它像为止。
中心钻孔功能正常后,您可以复制/粘贴如下图所示的线条来添加 8mm 孔的钻孔功能。我们需要再次使用孔的坐标,因此我们可以使用标签来调用这组坐标,以便对孔进行 8mm 钻孔操作。

当您的输入正确时,您将在背景图中看到更深的孔的钻孔。
接下来,我们将从轮廓外部 X-25.0、Y42.2 (1) 的位置开始,沿顺时针方向移动到轮廓内部并绕轮廓一周,从而创建轮廓。轮廓将通过 NC-Assistant 软件进行直线和圆周运动生成。下图中的点表示运动顺序。

个人资料设置正确后,它将如下图所示。

下面程序线与上图中的点相对应。
| 线 | 代码 | 评论 |
| 铣削轮廓 | ||
| 45 | L X-25.0 Y42.5 RF MAX M03 | 第 1 点,启动主轴 M03 |
| 46 | L Z50.0 RF MAX M | 请注意,线段开头的 L 表示线性移动。 |
| 47 | L Z-18.0 F1500 | |
| 48 | L X0 RL F200 | 第二点 |
| 49 | L Y65.0 | 第3点 |
| 50 | CC X20.0 Y65.0 | 弧中心 CC1 – 注意线段开头的 CC 表示圆心 |
| 51 | C X20.0 Y85.0 DR- | 第 4 点 – 线段开头的 C 表示圆周运动,DR 表示顺时针方向。 |
| 52 | L X90.0 | 第五点 |
| 53 | CC X90.0 Y65.0 | 弧中心 CC2 |
| 54 | C X110.0 Y65.0 DR- | 第6点 |
| 55 | LY55.0 | 第7点 |
| 56 | CC X120.0 Y55.0 | 弧中心 CC3 |
| 57 | C X120.0 Y45.0 DR+ | 第 8 点,注意 DR+ 弧线方向逆时针改变 |
| 58 | L X140.0 | 第9点 |
| 59 | CC X140.0 Y35.0 | 弧形中心 CC4 |
| 60 | C X150.0 Y35.0 DR- | 第10点 |
| 61 | L Y10.0 | 第11点 |
| 62 | CC X140.0 Y10.0 | 弧形中心 CC5 |
| 63 | C X140.0 Y0.0 DR- | 第12点 |
| 64 | L X20.0 | 第13点 |
| 65 | CC X20.0 Y20.0 | 弧中心 CC6 |
| 66 | C X0.0 Y20.0 DR- | 第14点 |
| 67 | L Y42.5 | 第15点 |
| 68 | L X-25.0 R0 | 第16点 |
| 69 | L Z50 FMAX |
当处理90度圆弧时,端点和圆心很容易计算,只需阅读图纸或进行简单的加法运算即可。但当处理非90度圆弧时,由于端点和圆心不易计算,我们可以使用诸如CIMCO CNC-Calc(CIMCO Edit的插件)之类的程序来生成刀具路径或进行三角函数计算。
现在我们已经创建了完成加工的刀具路径并测试了它们的有效性,我们可以添加控制 Z 轴、主轴等所需的其他信息来完成程序。一个重要的原则是,每个刀具都应该被编程为一个小型的独立程序,这样程序中的任何刀具部分都可以在需要时独立执行。
因此,每个刀具部分都应该包括刀头部分、加工部分和末端部分。
| 标题 | ||
| 41 | 铣削轮廓 | 本节中关于工具操作的注释(可选,但建议添加) |
| 42 | L Z0 RF MAX M91 | -Z 轴上升到顶部安全位置,M91 调用机器坐标编程。 |
| 43 | 20毫米硬质合金立铣刀 | CIMCO 用于创建工具清单的工具描述(可选,但建议填写) |
| 44 | 工具调用 5 Z S1800 | 将激活长度和直径速度设置下的刀具和偏移量。 |
| 结束部分 | ||
| 25 | L Z50 FMAX M05 | 将Z轴向上移动,远离工件。停止主轴。 |
| 26 | L Z0 RF MAX M91 | Z 轴上升到顶部安全位置,M91 调用机器坐标编程。 |
| 27 | M01 | 当数控系统上的开关设置好时,选项停止,用于需要检查时。 |
程序完成后,我们可以使用 Solid Animation 对其进行测试,以便更好地预览最终零件的外观。为此,首先需要进行一些设置。
加工前,我们需要使用“实体设置”对话框将尺寸调整到初始毛坯尺寸。默认情况下,“实体设置”会扫描程序以获取最小/最大材料尺寸。但是,您可能需要输入实际的毛坯尺寸,以便获得更准确的尺寸表示。

对于这部分,我们建议使用以下实体设置值:
X 最小值 = -3
X 最大值 = 153
Y 最小值 = -3
X 最大值 = 88
Z 最小值 = -15
Z 最大值 = 0
我们建议您在测试零件时选择“锁定库存尺寸”以停止自动扫描。如果您想多次使用实体动画测试,请执行此操作。
我们还需要进入刀具设置,调整刀具列表,使其与加工零件所用的刀具相匹配。

如果使用半径补偿,则必须激活此功能。

最终效果应如下图所示。按住鼠标左键并拖动即可旋转该部件。
在进行性能分析之前,还需要一些编程工作来清除角落区域。上述已经演示了所需的编程原理。
